coding
Per noi, sviluppare software significa passare dall'idea del Cliente agli occhi dell'Utente. Lo facciamo in punta di bit 01111001 01100101 01110011 00100000 01110111 01100101 00100000 01100011 01101111 01100100 01100101
CONFEDILIZIA | AffittoCasa.info
AffittoCasa.info è una piattaforma dedicata alla lead generation verso i proprietari di casa che necessitano di consulenza e servizio per la gestione dei contratti di affitto. Collabra ha seguito il progetto a 360°: dallo sviluppo del sito e dalla gestione degli aggiornamenti tecnici e di sicurezza, alla produzione e all’aggiornamento dei contenuti editoriali, fino alla pianificazione e alla gestione delle campagne media paid su Google e Meta. Il presidio integrato dei canali owned, paid ed earned è accompagnato da una reportistica strutturata a supporto delle decisioni strategiche del committente
Replayer
go.replayer.it/www.replayer.it
Replayer è la community degli sportivi, una piattaforma digitale di video streaming dedicata alle società sportive giovanili, dilettantistiche ed amatoriali, integrata ad un servizio di pianificazione delle attività del centro sportivo e di prenotazione online dei campi da gioco. Le società sportive sono dotate di un proprio canale tv dedicato e gli sportivi di un’area personale in cui archiviare, editare e condividere i video preferiti.
CNR | CDTapp
Citizen Digital Twin (CDT), sviluppato dall’Istituto di Matematica Applicata e Tecnologie Informatiche del Consiglio Nazionale delle Ricerche (CNR) nell’ambito di RAISE – Spoke 1, raccoglie ed elabora dati statici e dinamici di un panel di utenti, incrociandoli con variabili ambientali per identificare e prevedere condizioni di criticità legate alla salute. Collabra ha realizzato un’applicazione mobile Android (APK) come proof-of-concept. Il prototipo, realizzato, con un approccio di accessibilità by design, è destinato ai partecipanti alla sperimentazione e consente di: ricevere notifiche, visualizzare dati e fornire feedbak relativi al Digital Twin personale all’interno dell’ecosistema dimostrativo CDT.
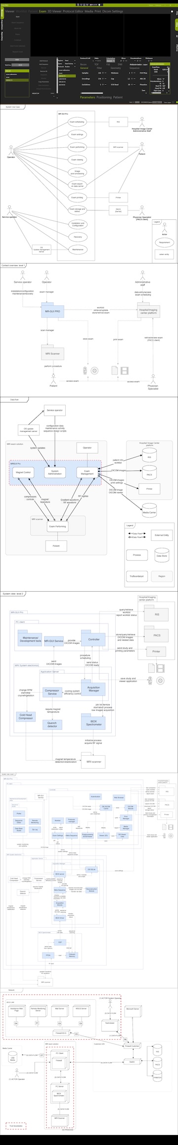
Paramed Health Services | MrGui
MrGui: IA documentation + STRIDE analysis
Paramed Health Services progetta e produce macchine per Risonanza Magnetica: Collabra partecipa allo sviluppo del software Mr-Gui che gestisce l’acquisizione, l’archiviazione e la consultazione delle immagini DICOM. Collabra ha inoltre integrato la documentazione dell’architettura informativa del sistema con diagrammi UML che descrivono use case, panoramica del sistema ai diversi livelli di astrazione, flusso dei dati e interazioni con le applicazioni esterne, ed ha condotto l’analisi STRIDE per identificare, classificare e mitigare le potenziali vulnerabilità di sicurezza del software, in un contesto applicativo dove affidabilità e controllo del rischio sono requisiti essenziali.
IREN | Fondazione Amga | Liguria Digitale
ecogiochi.fondazioneamga.org
Gli ecogiochi sono un “parco giochi” virtuale, realizzato in collaborazione con Liguria Digitale nell’ambito del progetto “Sei Eco-logico? – Giochi e soluzioni per la sostenibilità” animato da Iren e Fondazione Amga in un percorso di alternanza scuola lavoro. I giochi enigmistici digitali sono fruibili online e tramite totem interattivo presso l’exhibitt alla Città dei Bambini e dei Ragazzi di Genova.
CONFEDILIZIA | Sito istituzionale/Portale informativo
confedilizia.it
Il sito della Confederazione Nazionale della Proprietà Edilizia è un vero e proprio portale informativo che, con oltre 20.000 post, 100 categorie di notizie, un’area documentale con contenuti riservati a migliaia di associati, eventi streaming video in diretta con picchi di accessi sino a 15.000 utenti, sfrutta all’estremo le potenzialilità editoriali di WordPress.
Gruppo Eurovo | LIOT
oeufs-liot.fr
Liot è la filiale francese del Gruppo Eurovo, leader nella produzione di uova e ovoprodotti destnati a molti target differenti: industria, ristorazione, pasticcerie, nutrizione sportiva.
Gruppo Eurovo | PROUP
pro-up.it
PROUP è una bevanda proteica dedicata al mondo fitness e degli sportivi. Questo innovativo prodotto nel segmento hi-protein è il frutto di un intenso lavoro sul fronte R&D del Gruppo EUROVO. Il sito, in italiano e inglese, ne supporta il lancio facendo “da sponda” al fitto programma promozionale e alla presentazione nelle più importanti fiere di settore a livello europeo.
RINA | Zhenit
Il progetto ZHENIT, finanziato da Horizon Europe, mira a sviluppare una strategia innovativa per decarbonizzare il trasporto marittimo. RINA Consulting è coordinatore del progetto ed è incaricato delle azioni di Comunicazione e Disseminazione. Su richiesta del committente, è stato sviluppato un sito statico con un severo controllo di qualità sul codice.
RINA | SHARP-sCO2
sharpsco2.eu
Il progetto SHARP-sCO2, finanziato da Horizon Europe, punta a sviluppare una nuova generazione di impianti solari a concentrazione (CSP) ad alta efficienza e flessibilità, con l’obiettivo di ridurre il costo dell’elettricità rinnovabile e migliorarne il profilo ambientale. Come già realizzato per il progetto ZHENIT, è stato sviluppato un sito statico con rigoroso controllo qualità sul codice, rispondente agli standard di comunicazione e disseminazione richiesti dai programmi europei di ricerca.
EUROCONTROL spa
eurocontrol-spa.com
Eurocontrol opera nel settore dell’elettronica di potenza applicata alla difesa militare, un mercato ed un sistema competitivo selezionati e ad alta specializzazione, una “nicchia globale” con un consolidato calendario di eventi. Da qui l’esigenza di integrare tutti gli elementi di comunicazione online e offline: schede prodotto, newsletter, infografiche, presentazioni, pannelli informativi e gadget.
Silomar SpA
silomar.it
Silomar è un terminal portuale specializzato nello sbarco, nello stoccaggio e nella movimentazione di oli vegetali, oli minerali e prodotti chimici nel porto di Genova. Per questa realtà industriale di riferimento nel settore della logistica portuale è stato sviluppato il sito istituzionale, con l’obiettivo di comunicare in modo chiaro l’offerta di servizi, la struttura degli impianti e il profilo aziendale a clienti nazionali e internazionali.
AG-TS group
ag-ts.energy
Con articoli, infografiche, casi di studio e moduli di calcolo online, ag-ts.energy si posiziona in un settore in forte crescita, anche della competitività, offrendo a PA, condomini, privati e PMI, strumenti per meglio comprendere e interpretare, gli scenari, i servizi, gli incentivi e il quadro normativo in cui essi operano e possono essere fruiti.
SIIT ScpA
siitscpa.it
SIIT ScpA rappresenta il Distretto Tecnologico Ligure sui Sistemi Intelligenti Integrati e coordina i Poli di Ricerca TRANSIT – logistica e trasporti e SOSIA – automazione e sicurezza. Per queste tre entità è stato sviluppato un progetto di comunicazione articolato su tre siti collegati afferiscono a tre sottodomini differenti di SIIT.
On the Beach Maldives Guesthouse
onthebeachmaldives.com
On the Beach Maldives è una guesthouse a conduzione italo-maldiviana sull’isola di pescatori di Buruni, nel cuore delle Maldive autentiche. Il sito brochure, sviluppato in italiano e inglese, è pensato per raggiungere due target differenti: i viaggiatori che prenotano direttamente la propria vacanza e i professionisti del turismo — agenzie di viaggio e tour operator — ai quali offre una presentazione completa della struttura, delle camere, delle escursioni e dell’isola, a supporto del processo di vendita e di contatto commerciale.
Collabra Professional Email
collabra.email
Collabra è l’email professionale per aziende di ogni dimensione che coniuga sicurezza, riservatezza e affidabilità con un’offerta accessibile, flessibile e scalabile. Sul sito è possibile consultare la tabella di confronto delle tipologie di caselle di posta elettronica Collabra, elaborare in autonomia il preventivo corrispondente alle proprie necessità di utilizzo e richiedere l’attivazione della prova gratuita del servizio.
GREAT Campus
great-campus.it
Il Parco Scientifico e tecnologico di Genova è il più grande di Italia. Great Campus è un ecosistema in grado di incentivare creatività e innovazione ed un progetto in continua evoluzione. Sul sito è possibile consultare la mappa dell’area, visionare i rendering degli spazi residenziali e dell’università e consultare i servizi a disposizione della comunità.
GREAT Life
life.great-campus.it
GREAT Life è l’app della community del Parco Scientifico e Tecnologico di Genova. Gli utenti possono registrarsi e salvare i propri luoghi preferiti, impostare le segnalazioni per gli eventi da non perdere, godere di sconti, promozioni e servizi esclusivi nei negozi partner, usufruire delle notifiche relative alla mobilità: traffico autostradale e urbano, passaggio dei mezzi pubblici, disponibilità dei parcheggi in zona, fruizione delle colonnine di ricarica elettrica.
costruiamo qualcosa insieme
contatti
+39 010 596121
Via XII Ottobre, 2 (Torre San Camillo)
16121 GE.
Iscritti al registro delle Imprese di Genova n. 350667 dal 1995.
coding
Per noi, sviluppare software significa passare dall'idea del Cliente agli occhi dell'Utente. Lo facciamo in punta di bit 01111001 01100101 01110011 00100000 01110111 01100101 00100000 01100011 01101111 01100100 01100101
CONFEDILIZIA | AffittoCasa.info
AffittoCasa.info è una piattaforma dedicata alla lead generation verso i proprietari di casa che necessitano di consulenza e servizio per la gestione dei contratti di affitto. Collabra ha seguito il progetto a 360°: dallo sviluppo del sito e dalla gestione degli aggiornamenti tecnici e di sicurezza, alla produzione e all’aggiornamento dei contenuti editoriali, fino alla pianificazione e alla gestione delle campagne media paid su Google e Meta. Il presidio integrato dei canali owned, paid ed earned è accompagnato da una reportistica strutturata a supporto delle decisioni strategiche del committente
Replayer
go.replayer.it/www.replayer.it
Replayer è la community degli sportivi, una piattaforma digitale di video streaming dedicata alle società sportive giovanili, dilettantistiche ed amatoriali, integrata ad un servizio di pianificazione delle attività del centro sportivo e di prenotazione online dei campi da gioco. Le società sportive sono dotate di un proprio canale tv dedicato e gli sportivi di un’area personale in cui archiviare, editare e condividere i video preferiti.
CNR | CDTapp
Citizen Digital Twin (CDT), sviluppato dall’Istituto di Matematica Applicata e Tecnologie Informatiche del Consiglio Nazionale delle Ricerche (CNR) nell’ambito di RAISE – Spoke 1, raccoglie ed elabora dati statici e dinamici di un panel di utenti, incrociandoli con variabili ambientali per identificare e prevedere condizioni di criticità legate alla salute. Collabra ha realizzato un’applicazione mobile Android (APK) come proof-of-concept. Il prototipo, realizzato, con un approccio di accessibilità by design, è destinato ai partecipanti alla sperimentazione e consente di: ricevere notifiche, visualizzare dati e fornire feedbak relativi al Digital Twin personale all’interno dell’ecosistema dimostrativo CDT.
Paramed Health Services | MrGui
MrGui: IA documentation + STRIDE analysis
Paramed Health Services progetta e produce macchine per Risonanza Magnetica: Collabra partecipa allo sviluppo del software Mr-Gui che gestisce l’acquisizione, l’archiviazione e la consultazione delle immagini DICOM. Collabra ha inoltre integrato la documentazione dell’architettura informativa del sistema con diagrammi UML che descrivono use case, panoramica del sistema ai diversi livelli di astrazione, flusso dei dati e interazioni con le applicazioni esterne, ed ha condotto l’analisi STRIDE per identificare, classificare e mitigare le potenziali vulnerabilità di sicurezza del software, in un contesto applicativo dove affidabilità e controllo del rischio sono requisiti essenziali.
Liguria Digitale | Iren | Fondazione Amga
ecogiochi.fondazioneamga.org
Gli ecogiochi sono un “parco giochi” virtuale, realizzato, nell’ambito del progetto di alternanza scuola lavoro animato da Iren e Fondazione Amga in collaborazione con Liguria Digitale denominato “Sei Eco-logico? – Giochi e soluzioni per la sostenibilità”. I giochi enigmistici digitali sono fruibili online e tramite totem interattivo presso l’exhibit alla Città dei Bambini e dei Ragazzi di Genova.
CONFEDILIZIA | Sito istituzionale/Portale informativo
confedilizia.it
Il sito della Confederazione Nazionale della Proprietà Edilizia è un vero e proprio portale informativo che, con circa 17.000 post, 100 categorie di notizie, un’area documentale con contenuti riservati a migliaia di associati, eventi streaming video in diretta con picchi di accessi sino a 15.000 utenti, sfrutta all’estremo le potenzialilità editoriali di WordPress.
Gruppo Eurovo | LIOT
oeufs-liot.fr
Liot è la filiale francese del Gruppo Eurovo, leader nella produzione di uova e ovoprodotti destnati a molti target differenti: industria, ristorazione, pasticcerie, nutrizione sportiva.
Gruppo Eurovo | PROUP
pro-up.it
PROUP è una bevanda proteica dedicata al mondo fitness e degli sportivi. Questo innovativo prodotto nel segmento hi-protein è il frutto di un intenso lavoro sul fronte R&D del Gruppo EUROVO. Il sito, in italiano e inglese, ne supporta il lancio facendo “da sponda” al fitto programma promozionale e alla presentazione nelle più importanti fiere di settore a livello europeo.
RINA | SHARP-sCO2
sharpsco2.eu
Il progetto SHARP-sCO2, finanziato da Horizon Europe, punta a sviluppare una nuova generazione di impianti solari a concentrazione (CSP) ad alta efficienza e flessibilità, con l’obiettivo di ridurre il costo dell’elettricità rinnovabile e migliorarne il profilo ambientale. Come già realizzato per il progetto ZHENIT, è stato sviluppato un sito statico con rigoroso controllo qualità sul codice, rispondente agli standard di comunicazione e disseminazione richiesti dai programmi europei di ricerca.
RINA | Zhenit Project
zhenit.eu
Il progetto ZHENIT, finanziato da Horizon Europe, mira a sviluppare una strategia innovativa per decarbonizzare il trasporto marittimo. RINA Consulting è coordinatore del progetto ed è incaricato delle azioni di Comunicazione e Disseminazione. Su richiesta del committente, è stato sviluppato un sito statico con un severo controllo di qualità sul codice.
Eurocontrol SpA
eurocontrol-spa.com
Eurocontrol opera nel settore dell’elettronica di potenza applicata alla difesa militare, un mercato ed un sistema competitivo selezionati e ad alta specializzazione, una “nicchia globale” con un consolidato calendario di eventi. Da qui l’esigenza di integrare tutti gli elementi di comunicazione online e offline: schede prodotto, newsletter, infografiche, presentazioni, pannelli informativi e gadget.
Silomar SpA
silomar.it
Silomar è un terminal portuale specializzato nello sbarco, nello stoccaggio e nella movimentazione di oli vegetali, oli minerali e prodotti chimici nel porto di Genova. Per questa realtà industriale di riferimento nel settore della logistica portuale è stato sviluppato il sito istituzionale, con l’obiettivo di comunicare in modo chiaro l’offerta di servizi, la struttura degli impianti e il profilo aziendale a clienti nazionali e internazionali.
AG-TS group
ag-ts.energy
Con articoli, infografiche, casi di studio e moduli di calcolo online, ag-ts.energy si posiziona in un settore in forte crescita, anche della competitività, offrendo a PA, condomini, privati e PMI, strumenti per meglio comprendere e interpretare, gli scenari, i servizi, gli incentivi e il quadro normativo in cui sono inseriti e possono essere fruiti.
SIIT ScpA
siitscpa.it
SIIT ScpA rappresenta il Distretto Tecnologico Ligure sui Sistemi Intelligenti Integrati e coordina i Poli di Ricerca TRANSIT – logistica e trasporti e SOSIA – automazione e sicurezza. Per queste tre entità è stato sviluppato un progetto di comunicazione articolato su tre siti collegati afferiscono a tre sottodomini differenti di SIIT.
On the Beach Maldives Guesthouse
onthebeachmaldives.com
On the Beach Maldives è una guesthouse a conduzione italo-maldiviana sull’isola di pescatori di Buruni, nel cuore delle Maldive autentiche. Il sito brochure, sviluppato in italiano e inglese, è pensato per raggiungere due target differenti: i viaggiatori che prenotano direttamente la propria vacanza e i professionisti del turismo — agenzie di viaggio e tour operator — ai quali offre una presentazione completa della struttura, delle camere, delle escursioni e dell’isola, a supporto del processo di vendita e di contatto commerciale.
Collabra Professional Email
collabra.email
Collabra è l’email professionale per aziende di ogni dimensione che coniuga sicurezza, riservatezza e affidabilità con un’offerta accessibile, flessibile e scalabile. Sul sito è possibile consultare la tabella di confronto delle tipologie di caselle di posta elettronica Collabra, elaborare in autonomia il preventivo corrispondente alle proprie necessità di utilizzo e richiedere l’attivazione della prova gratuita del servizio.
GREAT Campus
great-campus.it
Il Parco Scientifico e tecnologico di Genova è il più grande di Italia. Great Campus è un ecosistema in grado di incentivare creatività e innovazione ed un progetto in continua evoluzione. Sul sito è possibile consultare la mappa dell’area, visionare i rendering degli spazi residenziali e dell’università e consultare i servizi a disposizione della comunità.
GREAT Life
life.great-campus.it
GREAT Life è l’app della community del Parco Scientifico e Tecnologico di Genova. Gli utenti possono registrarsi e salvare i propri luoghi preferiti, impostare le segnalazioni per gli eventi da non perdere, godere di sconti, promozioni e servizi esclusivi nei negozi partner, usufruire delle notifiche relative alla mobilità: traffico autostradale e urbano, passaggio dei mezzi pubblici, disponibilità dei parcheggi in zona, fruizione delle colonnine di ricarica elettrica.
